skip to content
RobMoSys Wiki
http://www.robmosys.eu
User Tools
Site Tools
Search
Tools
Show page
Backlinks
Recent Changes
Media Manager
Sitemap
>
Recent Changes
Media Manager
Sitemap
Mainpage
Imprint
You are here:
RobMoSys Wiki
»
Tools and Software Baseline
»
IDEs & Toolchains
»
The SmartSoft World
»
The SmartMDSD Toolchain
»
SmartMDSD Toolchain Support for the RobMoSys Ecosystem Organization
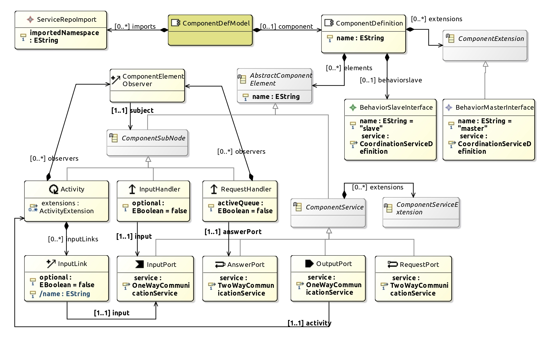
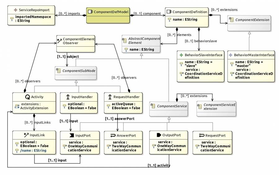
baseline:environment_tools:smartsoft:smartmdsd-toolchain:ecosystem-tiers:componentdefinition.jpg
componentdefinition.jpg
Date:
2019/05/20 10:53
Filename:
componentdefinition.jpg
Format:
JPEG
Size:
601KB
Width:
1870
Height:
1179
References for:
SmartMDSD Toolchain Support for the RobMoSys Ecosystem Organization
This list might not be complete due to ACL restrictions and hidden pages.
Page Tools
Back to baseline:environment_tools:smartsoft:smartmdsd-toolchain:ecosystem-tiers:start